현재 유니티는 이전 분석 서비스를 레거시 Analytics라고 부르며
새롭게 사용을 권장하는 분석 서비스는 Analytics(gaming services에 속함)라고 부르고 있다.
가격은 기본 무료이고 유니티 에디터처럼 사용량에 따라 지불한다.
분석 서비스에는 다음의 정보를 제공한다.
- 지난 7일 동안 플레이한 일수
- 총 플레이 일수
- 지난 7일 동안 가능한 일수
- 지난 7일 동안 플레이한 세션
- 지난 7일 동안 플레이한 플랫폼
- 지난 7일간 일일 평균 플레이 시간(분)
- 지난 7일 동안 플레이한 총 시간(분)
- 지난 7일간 세션당 평균 플레이 시간(분)
- 재생된 총 세션
- 총 실제 통화 지출
- 총 플레이 시간(단위: ms)
- 전송된 총 이벤트
- 지난 7일 동안 보낸 이벤트
- 처음 본
- 마지막으로 본
- 첫 구매 시간
| 일일 신규 사용자 | 매일 처음으로 게임에 대한 데이터를 보낸 플레이어 수 |
| 일일 활성 사용자(DAU) | 매일 활동하는 플레이어 수 |
| 월별 신규 사용자 | 매월 처음으로 게임에 대한 데이터를 보낸 플레이어 수 |
| 주간 및 월간 활성 사용자(WAU 및 MAU) | 게임에서 활동하는 플레이어 수 |
| 세션 길이 | 게임을 플레이할 때의 평균 세션 시간 |
| DAU당 세션 | DAU당 세션 수 |
The data in the reporting dashboard is delayed by about 14 hours.
분석 데이터 리포팅은 실시간이 아니며 14시간 가량 후에 적용된다.
그리고 개발자가 직접 커스텀 이벤트를 등록할 수 있다.
유니티 서비스 데시보드에 접속
https://dashboard.unity3d.com/gaming/
Unity Gaming Services
dashboard.unity3d.com
- UGS에 가입
- 대시보드 프로젝트(앱)를 생성
- 대시보드 Analytics에서 development 개발환경 추가

- development의 Analytics enabled를 On

- Unity Editor 프로젝트에 연결

- Aalytics 패키지 import

- Service Enviroments에서 Development 선택

이벤트를 등록하는게 아니라면 따로 코드를 작성할 부분은 없다.
| 커스텀 이벤트 등록
대시보드 - 이벤트 관리자에서 커스텀 이벤트 등록이 가능하다.
유니티 분석 서비스의 기본 이벤트들이 등록되어 있고 켜고 끌 수 있다.

커스텀 파라미터 생성

Custom Event parameter primitive types:
- string
- int
- long
- float
- double
- bool
커스텀 이벤트 생성, 커스텀 파라미터 추가

Game Over 커스텀 이벤트가 Development 환경에 추가 됨,

게임 앱의 게임오버 시 아래 analyticsGameOver 함수를 호출하면
public string environment = "development";
async void Awake()
{
try {
var options = new InitializationOptions().SetEnvironmentName(environment);
await UnityServices.InitializeAsync(options);
AnalyticsService.Instance.StartDataCollection();
} catch (Exception e)
{
Debug.LogException(e, this);
}
}
public void analyticsGameOver()
{
Dictionary<string, object> parameters = new Dictionary<string, object>()
{
{ "stage", currentStage },
{ "subStage", currentSubStage }
};
AnalyticsService.Instance.CustomData("gameOver", parameters);
}
해당 데이터는 버퍼에 저장됐다가 버퍼가 비워질 때까지 60초에 한번씩 혹은 앱이 종료될 때 서버로 전송된다.
전송이 안됐다면 최대 5MB의 이벤트가 디스크에 캐시된다.
보내진 커스텀 이벤트는 15분 안에 이벤트 브라우저에서 확인이 가능하다.

gameOver 이벤트에서 "View event content" 버튼을 누르면
gameOver된 stage, subStage 값을 볼 수 있다.

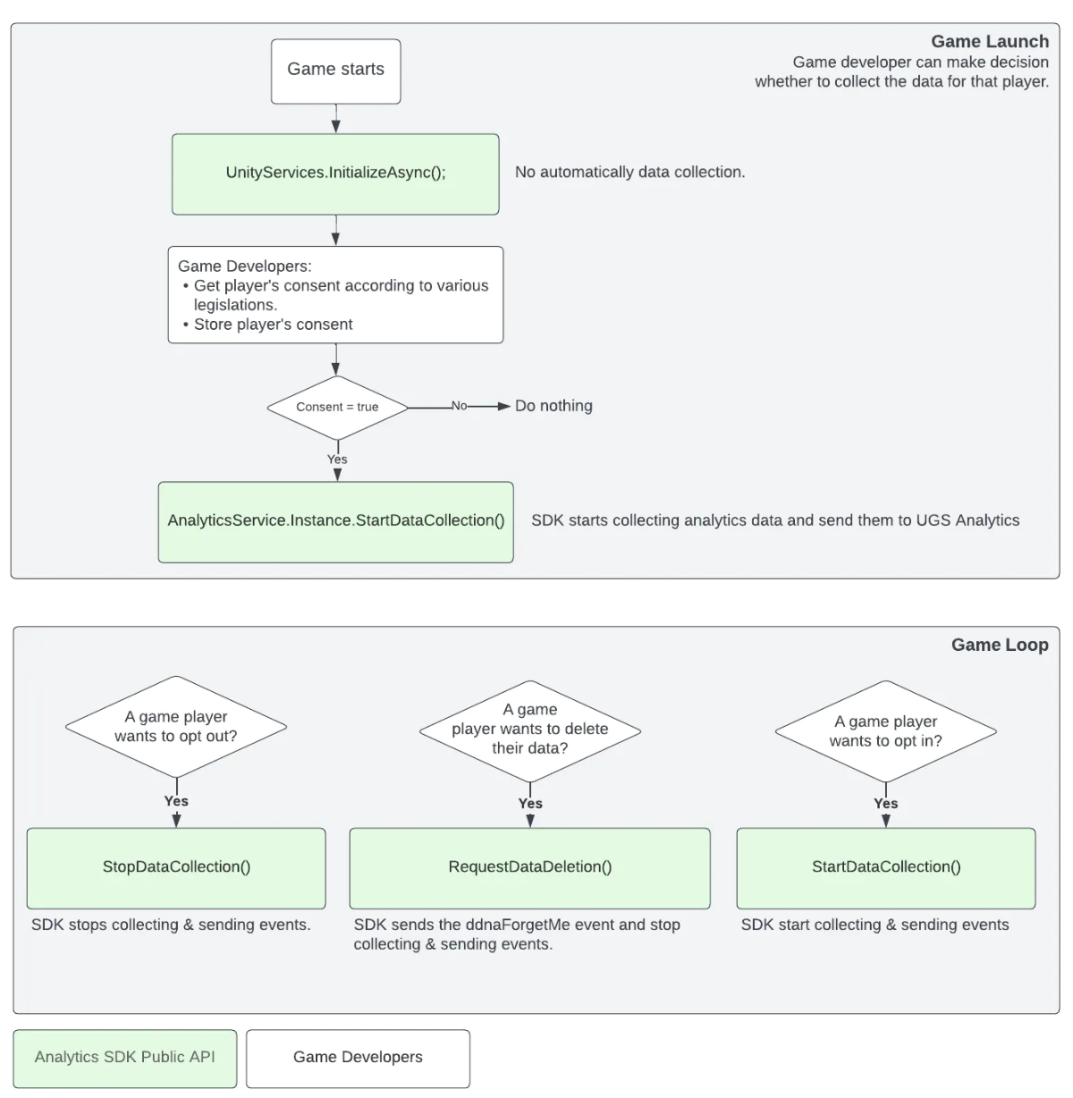
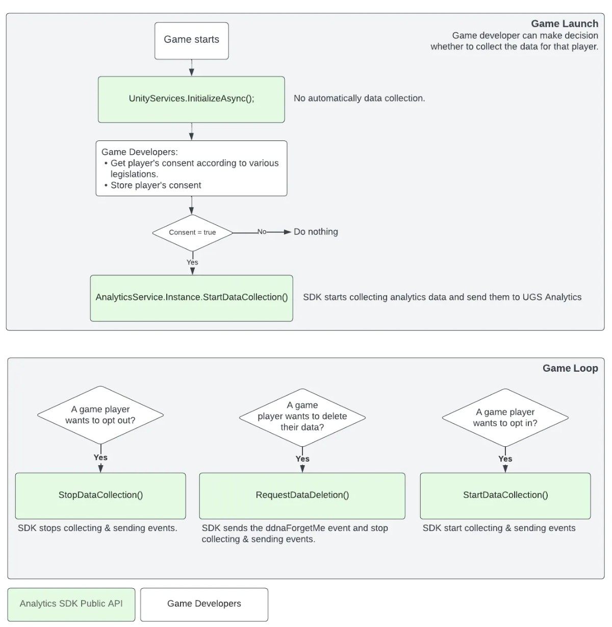
일부 지역에서는 법률에 따라 개인 데이터 수집에 대한 동의가 필요
플레이에게 개인정보 동의 확인 팝업을 띄우고 이에 따라 분기한다.
- 플레이어가 옵트아웃을 원하는 경우 StopDataCollection()메소드를 호출
- 플레이어가 자신의 데이터를 삭제하려는 경우 RequestDataDeletion()메서드를 호출
- 플레이어가 동의 하는 경우 StartDataCollection()메소드를 호출

Application.OpenURL(AnalyticsService.Instance.PrivacyUrl);
코드를 호출하면 유니티의 개인 정보 처리 방침 사이트(https://unity.com/kr/legal/privacy-policy)가 열린다.
공식 메뉴얼
https://docs.unity.com/ugs/en-us/manual/analytics/manual/overview
Introduction to UGS Analytics
Introduction to UGS Analytics#Note: By using UGS Analytics you agree that you have read and agree to the Terms of Service.Analytics, part of the Unity Gaming Services platform, provides an end-to-end data and analysis solution designed to support your enti
docs.unity.com
주의 : 개발한 앱을 향후 구글 애드몹으로 광고 집행을 하려면 전환 액션(설치 등)을 설정해야 하는데
ios의 경우 유니티 분석 서비스로는 불가능하다.
향 후 ios앱의 광고를 위해서는 유니티 분석 서비스가 아닌 Firebase를 사용해야한다.
'GAME Dev > 배포_관리' 카테고리의 다른 글
| 구글 플레이 콘솔 앱 비공개 테스트 하기 (0) | 2023.09.26 |
|---|---|
| 유니티 게임 구글 플레이 출시 용 빌드하기 (0) | 2023.09.25 |
| 구글 플레이 결제 프로필 생성 방법 및 주의점 (0) | 2023.09.22 |
| 애플 개발자 이름 변경, 앱 이전, 동일한 앱 이름 등록, 계약, 세금, 계좌 등록 등 정리 (0) | 2023.09.21 |
| 유니티에 구글 애드몹 admob 광고 붙이기 (0) | 2023.09.19 |
Bad Mouse 2
This is amazing Whack a Mole game ★★★★★
badmouse2.netlify.app
댓글